TRACEIT

An STPA tool focused on traceability
(Released Jan. 28, 2026) 
  • TRACEIT is a tool that constructs a computerized control-structure by defining the generation and transmission of signals between system components, instead of relying on a purely visual control-structure.
  • Based on the computerized control-structure, TRACEIT offers a variety of trace functions during the overall STPA process. This is especially useful for analyzing complex control systems where multiple control loops are overlapped (The same components and signals are duplicated in different control loops).
TRACEIT Key Features 
Support for STPA steps 1-4
Supports the full range of steps in STPA: defining losses & hazards, constructing the control structure, conducting UCA analysis, and drafting loss scenarios.
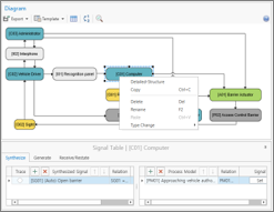
Computerized Control-Structure
Instead of using a visual diagram, TRACEIT models signal interconnections among system components in data form.
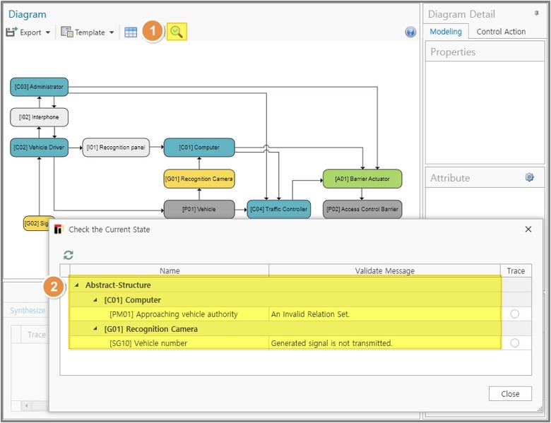
Control-Structure Completeness Checking
It checks the completeness and consistency of the control structure, using standard inspection rules (e.g. verifying that generated signals are referenced in process models).
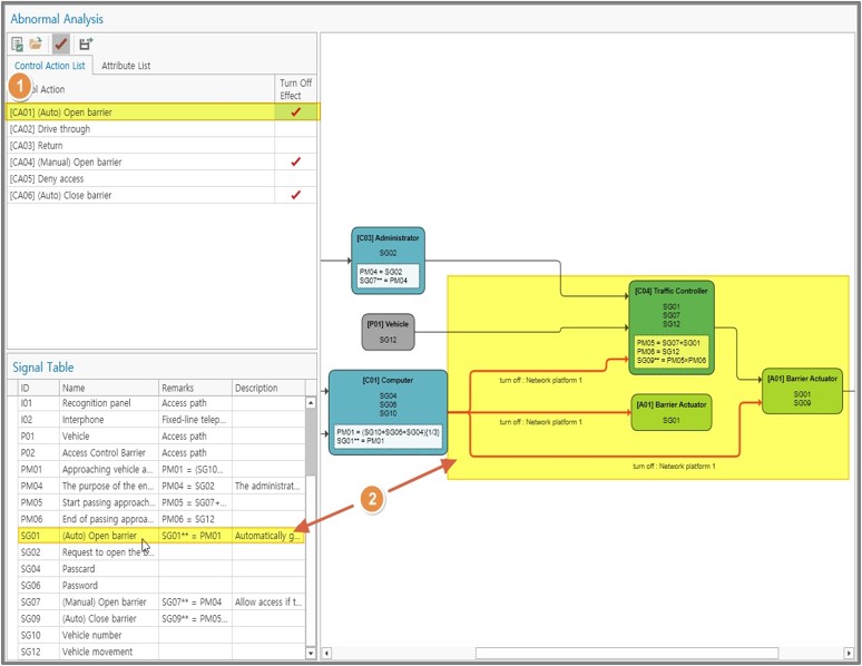
Automated Fault Impact Assessment
Simulates fault impact analysis by assuming unavailability of individual or multiple system components (entities or connections), or by manipulating shared property values (e.g. platform, location).
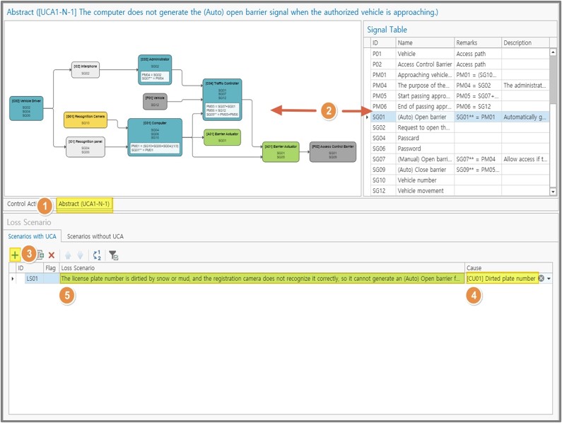
Comprehensive Trace Information Throughtout the STPA Process
Throughout the STPA process, TRACEIT provides various trace views (highlighting, abstract views, etc.) to support model review, confirmation, and UCA cause analysis.
Flexible Model Editing and Expansion
Supports incremental modification, supplementation, and extension of existing computalized control-structure data without needing to rewrite the structure from scratch.
Management of Causes & Countermeasures
For each loss scenario (Cause – UCA – Hazard – Loss), TRACEIT helps users develop, organize, and manage associated causes and countermeasures.
Trace View of Analysis Results
Enables trace-based display of the entire analysis and specific items according to user settings, facilitating review, communication, and system improvement.

TRACEIT

TRACEIT
Overview 
An STPA tool focused on traceability (Released Jan. 28, 2026)
  • TRACEIT is a tool that constructs a computerized control-structure by defining the generation and transmission of signals between system components, instead of relying on a purely visual control-structure.
  • Based on the computerized control-structure, TRACEIT offers a variety of trace functions during the overall STPA process. This is especially useful for analyzing complex control systems where multiple control loops are overlapped (The same components and signals are duplicated in different control loops).
TRACEIT
Key Features 
Support for STPA steps 1-4:

Supports the full range of steps in STPA: defining losses & hazards, constructing the control structure, conducting UCA analysis, and drafting loss scenarios.

Computerized Control-Structure:

Instead of using a visual diagram, TRACEIT models signal interconnections among system components in data form.

Control-Structure Completeness Checking:

It checks the completeness and consistency of the control structure, using standard inspection rules (e.g. verifying that generated signals are referenced in process models).

Automated Fault Impact Assessment:

Simulates fault impact analysis by assuming unavailability of individual or multiple system components (entities or connections), or by manipulating shared property values (e.g. platform, location).

Comprehensive Trace Information Throughtout the STPA Process:

Throughout the STPA process, TRACEIT provides various trace views (highlighting, abstract views, etc.) to support model review, confirmation, and UCA cause analysis.

Flexible Model Editing and Expansion:

Supports incremental modification, supplementation, and extension of existing computalized control-structure data without needing to rewrite the structure from scratch.

Management of Causes & Countermeasures:

For each loss scenario (Cause – UCA – Hazard – Loss), TRACEIT helps users develop, organize, and manage associated causes and countermeasures.

Trace View of Analysis Results:

Enables trace-based display of the entire analysis and specific items according to user settings, facilitating review, communication, and system improvement.

Inquiry about
TRACEIT


Required fields are marked. 

● Purpose of collection and use of personal information - Information on answers to inquiries ● Items of personal information to be collected - Name, company name, position, phone number, E-mail ● Retention and use period of personal information - Collection and use of your personal information We will retain and use your personal information until the purpose is achieved. ● Right to refuse consent and disadvantages due to refusal of consent - If you do not want the above related to the collection and use of personal information, you may refuse to consent. However, if you do not agree to the collection and use of personal information, the convenience provided by the company (V Way) may not be provided. ● The personal information provider will not use it for any other purpose other than the content agreed upon, and if you want to reject the use of the provided personal information, you can request to view, correct, or delete it through the person in charge of personal information.
Roh Kyung Hyun
04559, 5F Pyeonggwang Building, 243 Toegye-ro, Jung-gu, Seoul (Chungmuro 5-ga 19-19)
+82-10-8337-9837
631-81-00287
www.vwaycorp.com
vway@vwaycorp.com

© VWAY All rights reserved


Representative

Roh Kyung HyunBusiness Registration Number
631-81-00287
Company Address
5th Floor, Pyeong-kwang B/D, 243, Toegye-ro, Jung-gu, Seoul, Republic of Korea
Website
www.vwaycorp.com
Telephone
+82-2-2285-6541
Representative Email
vway@vwaycorp.com

© VWAY All rights reserved